Community Translations: Bengali | Filipino | Ukrainian | Serbian | Kazakh | Greek | Italian | Portugese | German | Hindi | Indonesian | Turkish | Spanish
The Oasis Network has purposefully engineered itself to accomplish goals that propel blockchain technology into a Web3 future where it can be robust, powerful, and begin to solve real-world problems.
Our technology has been crafted to deliver a compelling developer experience, a sleek and easy-to-use user journey, as well as a future-proof and viable platform that has a place in the emerging Web3 world.
We understand our mission and know how our technology is suited to accomplish it. We also know that a better understanding, for builders and interested parties alike, can shed a lot of light on where Oasis is going.
What is the Oasis Network’s Mission?
We are seeing a shift from Web2 to Web3. This digital evolution is based mainly on data, and who controls the data on the internet. Previously, large web platforms exploited and monetised data from individuals, but Web3 calls for a new economy. This new economy has the individual in charge of their data — it is a digital economy where everyone can be a creator and compensated without central authorities.
This move towards Web3 and how data is viewed is a crucial motivator for Oasis, but practically, it means the building of tools defined under Web3 technology. Web3 uses emerging technologies to put power and data back in the hands of individuals and build a human-centered future.
One pillar of Web3 is privacy. Privacy will be a new paradigm where true data privacy exists online — securely — allowing people to control their data responsibly while having the option to extract monetary value from it.
We believe that data should be viewed as property and that it can propel the global economy in ways the world has never seen. However, data is also more at risk than ever before.
This is why we are working to change the status quo of how things are done on the current web; to empower users rather than extract their valuable data with no compensation — through our technology.
With our unique architecture and deployment of confidential computing technology, we are planting the seeds for growing an open, data-responsible economy — with privacy.
The Technology Components of Oasis Network
The Oasis Network is a privacy-focused Proof-of-Stake Layer-1 smart contract platform with a multi-layer modular architecture that enables scalability, and the flexibility to deploy low-cost privacy-focused smart contracts.
Now, that is quite a mouthful, but our platform stems from its core components — let’s look into them, first with a very technical lens and then more simply.
The Consensus Layer (Layer 1)
There are two main layers to the Oasis Network — the Consensus Layer and the ParaTime Layer — but it all begins with the Consensus Layer.
At its core function, the Consensus Layer accepts updated state hashes from ParaTimes and writes them into the next block of the Oasis blockchain. This foundational layer is designed around the principles of modularity, allowing for agnostic consensus to be interchangeable with any consensus logic in the future.
Currently, the base layer consists of a modified version of Tendermint Core, a Byzantine-Fault Tolerant consensus engine. It uses a PoS mechanism and a decentralized set of node operators.
This multi-node architecture aims to reduce complexity and, ultimately, the risk of computational errors at the execution layer.
Since the Oasis Network has multiple services that need to be provided by the Consensus Layer, it uses an ABCI application multiplexer which performs some common functions and dispatches transactions to the appropriate service-specific nodes. This is how core consensus is able to interact with each of the service nodes.
To put it simply…
The Consensus Layer is the enforcer of the rules of the network. It ensures the nodes follow the rules, which come from Tendermint, and is primarily there to maintain consensus across the network. On Oasis, nodes are tasked with providing a small set of services to reduce complexity and this lessens the chance of errors when the Layer 1 is executing.
The Consensus Layer also deals with the generation and verification of blocks. On Oasis, this plays a significant role in the first layer’s relationship with the second layer — the ParaTime Layer — as most transactions come from this flexible layer and the ParaTimes inside it.
The Consensus Layer accepts transactions and other executions from ParaTimes and writes them into the next block of the Oasis blockchain. Meanwhile, those ParaTimes operate as separate networks that can be configured and customised to run specific applications.
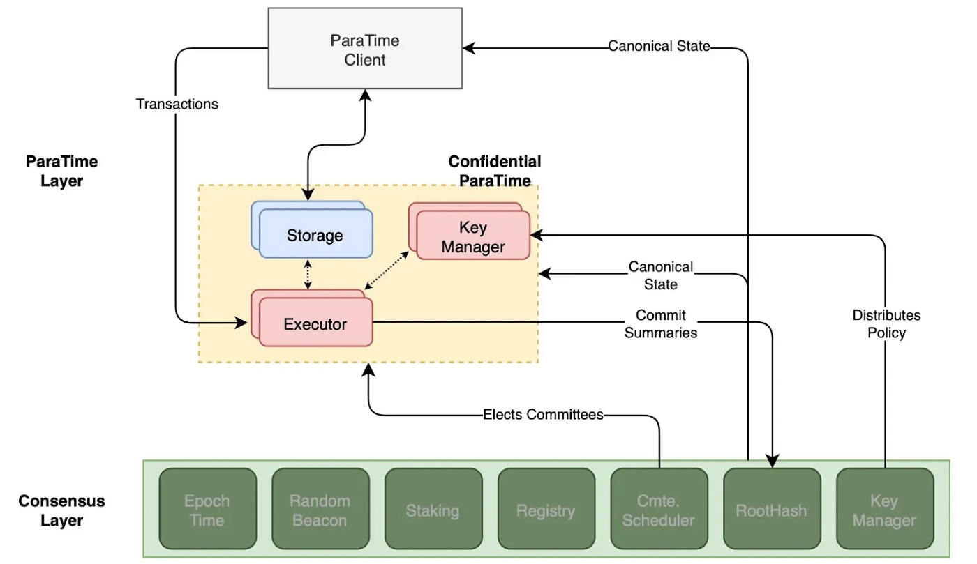
The ParaTime Layer (Layer 2)
The ParaTime Layer is the smart contract execution layer that consists of multiple, parallel ParaTimes, each representing a computing environment with a shared state. These computing environments offer flexibility and customizability. From EVM-compatible environments to WASM-compatible ones in the Emerald and Cipher ParaTimes, as well as the upcoming Confidential EVM ParaTime Sapphire.
Operating a ParaTime requires the participation of node operators, who contribute nodes to an open or closed compute committee in exchange for rewards. Oasis uses discrepancy detection to verify ParaTime execution. This verifiable computing technique permits the use of smaller committees and requires a smaller replication factor for the same level of security, which is more efficient than sharding or parachain models.
In a sense, smart contract execution functions similarly to the Consensus Layer and its use of node operators and a compute committee. ParaTimes can be operated by anyone and can have their own reward system, participation requirements, and structure; meanwhile, node operators can participate in any number of ParaTimes.
As described previously, the separation from consensus allows the network to address scalability through its modular design. The separation also allows ParaTimes to be different from each other.
One difference is the ability to run confidential ParaTimes or non-confidential ParaTimes, with the latter being similar to Ethereum and other alternative Layer 1 networks. Furthermore, ParaTimes can evolve independently while maintaining consensus even as security, scalability, or privacy technologies advance.

To put it simply…
ParaTimes are independent computing environments that exist in parallel on a second layer of the network. These computing environments write their own transactions to the Consensus Layer.
ParaTimes can be seen as these customisable environments that anyone can build on Oasis. They can be flexible, adaptable, and modular; evolving and changing depending on what parameters the developers want. However, they also benefit from Layer 1 security and rules at the consensus layer on Oasis.
ParaTimes have near endless possibilities — they can run different VMs such as EVM or WASM and can be designed to be permissioned or permissionless systems. Ultimately, ParaTime customisation and flexibility allow developers to strike the desired balance between security, performance, and privacy.

Current ParaTimes
Emerald
A key ParaTime currently available for developers coming to Oasis is the Emerald ParaTime, the EVM Compatible ParaTime. Having an EVM environment on Oasis means that developers who are used to building in Solidity, can quickly and easily come to Oasis and use tools and documentation they are accustomed to building with.
However, unlike Ethereum, the Emerald Paratime has much greater scalability and increased throughput of transactions. It is also low cost, up to 99% cheaper than ETH transactions at times. There is also cross-chain interoperability through bridges such as Wormhole, CBridge and Multichain
Cipher
This ParaTime is known as an all-in-one privacy-enabled ParaTime that encapsulates Oasis’ mission and allows for the execution of privacy technology toward a Web3 world.
Cipher supports confidential smart contracts, one of our core value propositions. In a confidential ParaTime like Cipher, nodes are required to use a secure computing technology called a Trusted Execution Environment (TEE).
TEEs are analogous to a black box for smart contract execution. Encrypted data goes into the black box along with the smart contract. The data is then decrypted, processed by the smart contract, and encrypted before sending it out of the black box.
This process ensures that data remains confidential and is not disclosed to the node operator or application developer.
Sapphire
This is the confidential EVM ParaTime and the first confidential EVM runtime in the industry. At Oasis, we have recognised the importance of privacy technology. We want to empower developers to build privacy-enabled applications to be a part of, and to propel, Web3 forward.
Much like Emerald, we want to empower solidarity developers to be comfortable building on the Oasis Network. That is why Sapphire is an EVM-compatible environment. However, we also want these developers to move forward in the rapidly expanding Web3 world by supplying our privacy-protecting technology in a familiar environment.
What Oasis’ Technology Provides
Fast, Scalable, Low-cost
The core problem with building on the current biggest Layer 1 blockchains is speed, cost and scalability. Many are trying to combat this, and at Oasis, we already provide fast, cheap and scalable opportunities for builders, thanks to our technology.
Because nodes are tasked with providing a minimal set of services, computing can happen on the Layer 2, and within different ParaTimes. Having two separate layers allows ParaTimes to process transactions of varying complexity in parallel with shared consensus. With this flexibility, workloads and upgrades processed on one ParaTime work symphonically with consensus to independently ensure network security and finality without impacting other ParaTimes.
This amounts to increased throughput of transactions, unparalleled scalability and up to 99 percent lower fees than on Ethereum.
Confidentiality
Privacy and confidentiality are recognised pillars of Web3 and its move to individual data ownership. Additionally, privacy is a core value proposition for Oasis, and much of the technology is geared towards empowering data through privacy.
Generally, we see smart contracts on other blockchain platforms inheriting data availability and transparency from the underlying technology. But, at Oasis, we strive to provide data confidentiality in smart contracts.
With the deployment of confidential compute technology, we can address smart contract privacy concerns, if required. This also encapsulates flexibility as those seeking confidential smart contracts can opt to use confidential ParaTimes, such as Cipher and Sapphire.
Data Ownership
Another core value proposition of Oasis Network is the ownership of individual data — also a pillar of the Web3 world. And again, Oasis’s flexible and modular design means we can build out our technology to reach these values.
With Parcel, Oasis intends to foster a responsible data society using Tokenized Data. Data providers on the Oasis Network can put their Tokenized Data to use by earning rewards from applications that analyse or control how their sensitive information is used on different services.
This concept differs from the data ownership we are familiar with today in that data is not monetised or controlled by those who generate it.
Currently, Parcel is being used by enterprise partners such as Binance, Genetica, and BMW Group, but the technology has also been put to work in other areas.
A Foundation to a Blockchain-Empowered Web3 World
It is no mistake that Oasis’ technology is built the way it is. The goals and motivations of the platform are only empowered by the technology to achieve a Web3 world where blockchain is viable and functional.
We understand that the world is changing, and blockchain is at the cusp of fitting into our lives — but this takes a powerful, robust and future-proof platform to ensure the Web3 ideals are met with the technology we have today.
Oasis is a privacy-focused Proof-of-Stake Layer-1 smart contract platform with a multi-layer modular architecture that enables scalability, and the flexibility to deploy low-cost privacy-focused smart contracts.
But Oasis functions to provide low-cost & fast transactions, scalability, confidentiality, data ownership, and flexibility to be future-proof because we understand what a Web3 world will need in the future.
Interested in building your project on Oasis, you can apply for funding from our $235 million Ecosystem System Fund. Please click here to read our developer resources.








